Young M. Kwon*
Young M. Kwon received his Ph.D. from University of Utah (USA) and his postdoctoral training at University of Michigan (USA). He is currently an Associate Professor of Pharmaceutical Sciences at Nova Southeastern University College of Pharmacy (USA). Dr. Kwon’s research interests include targeted delivery and controlled release of biological molecules.
|
Amin Khodaei  , Mohammad-Reza Feizi-Derakhshi*  , Behzad Mozaffari-Tazehkand
In this research, cancer data are analyzed in the form of DNA in terms of nucleotide sequences. A hybrid machine learning and statistical approach was used for classification of genomic sequences.
|
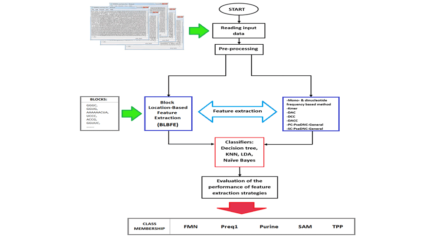
Faegheh Golabi  , Elnaz Mehdizadeh Aghdam  , Mousa Shamsi*  , Mohammad Hossein Sedaaghi  , Abolfazl Barzegar  , Mohammad Saeid Hejazi*
Block Location-Based Feature Extraction strategy (BLBFE) method was recently introduced as an alignment-free algorithm to classify riboswitches. Employing BLBFE method accompanied by KNN or decision tree classifiers results in better performance in the classification of riboswitches.
|
Elaheh Dalir Abdolahinia, Behzad Jafari, Sepideh Parvizpour, Jaleh Barar  , Samad Nadri*, Yadollah Omidi*
Based on in vitro and in silico findings, MC is suggested as an important ECMmimicking entity that can support the semi-solid medium and promote the formation of the uniform spheroid in the 3D culture.
|
G Divyashri*  , T P Krishna Murthy, Subramaniam Sundareshan, Pavan Kamath, Manikanta Murahari*, G R Saraswathy, Bindu Sadanandan
Novel inhibitors from Mango ginger were identified against five drug targets of H. pylori. In silico potential of Mango ginger compound, gentisic acid with the drug target, shikimate kinase was evaluated. Results were found promising without any limitations.
|
Parisa Ebrahimisadr*  , Zahra Bakhshandeh, Hamidreza Majidiani
One of the major complications in thalassemia patients is alloimmunization, The best way to manage alloimmunized patients is to identify the type of alloantibodies with antibody screening and identification tests and blood transfusion of the negative antigen.
|
Mohammad A Rafi*  , Paola Luzi, David A Wenger
Our results demonstrate that, it may be possible to treat human KD patients with high dose AAVrh10 without blood stem cell transplantation which would eliminate the side effects of HSCT.
|
Hazwani Mohd Yusof  , Sharaniza Ab-Rahim, Wan Zurinah Wan Ngah, Sheila Nathan, A Rahman A Jamal, Musalmah Mazlan*
This study highlights the differential metabolite profiling in CRC cell lines corresponding to different stages.
|
Seyed Mehdi Kamali Shahri  , Christian Contarino, Francesco Chifari, Morteza Mahmoudi*, Simon Gelman*
The behavior of vasculature was mathematically examined in conditions of eliminated cardiac function. Results show vein responses slower than artery in simulated cardiac arrest due to different intrinsic characteristics. Additionally, the stretch-recoil capability of the vein found important in blood displacement.
|